Truco para mejorar la calidad del fondo de pantalla en Windows 10
Windows 10 reduce la calidad del fondo de pantalla para mejorar su rendimiento, pero puedes cambiar esta opción con un truco.

Cada usuario tiene sus preferencias para modificar su escritorio. El orden de los iconos es fundamental para acceder rápidamente a cualquier archivo o aplicación y organizar el espacio, pero hay un elemento que todo el mundo cambia para personalizar su equipo: el fondo del escritorio. Imágenes de la familia, un paisaje o un fotograma de una película son los ejemplos más típicos y para visualizarlos con todo detalle te enseñamos un truco para mejorar la calidad del fondo de pantalla en Windows 10.
La clave está en el registro
La calidad del fondo de escritorio de Windows 10 es menor que la que si muestra en la fotografía. Por defecto, el sistema operativo de Microsoft tiende a comprimir las imágenes para obtener un rendimiento óptimo, pero existe un método que modifica esta configuración para disfrutar de una imagen con todo lujo de detalles.

No creas que es tan fácil como entrar en las características típicas de la pantalla. Utilizar el típico clic derecho, personalizar y seleccionar la opción de ‘Rellenar’ en los ajustes no tiene nada que ver y tocará bucear en el registro. Como siempre, crea un punto de restauración antes de tocar cualquier código ya que si algo sale mal durante el procedimiento.
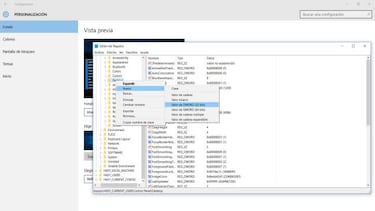
Una vez ejecutes el comando Regedit, tienes que navegar por la siguiente ruta: HKEY_CURRENT_USER\Control Panel\Desktop. Es más sencilla que muchas de las que te hemos recomendado en alguna ocasión ¿verdad?. En la parte izquierda verás una larga lista de archivos, pero no hay que modificar ninguno de ellos. Tendrás que crear un nuevo valor clase D-WORD de 32 bits que si llame JPEGImportQuality. Una vez incorporado a la lista de valores solo te queda cambiar el valor establecido del 85 por ciento al 100 por cien. Acto seguido reinicia el ordenador y comprueba si si han aplicado los cambios.
Un aumento notable en casi todas las resoluciones
Noticias relacionadas
La resolución de tu monitor también afecta al rendimiento de la máquina. Cuanto mayor sea la medida de los píxeles por pulgada más espacio tendrás para colocar tus icono, pero aumentarás la cantidad de recursos que consume el equipo. En el caso de resoluciones hasta lo480 p0p y lo720 p0p notarás la diferencia, aunque si tu pantalla está a 1080p o 4K apenas apreciarás el detalle de una reducción del 100 por cien de la calidad al 85 por ciento.
Un pequeño apunte, las imágenes tienen diferentes formatos para elegir y dw todos ellos el que te vendrá mejor como fondo de escritorio es el JPG que es el que mejor resultado da en relación calidad-compresión.